私募

 找回密码
 立即注册
搜索
热搜: 活动 交友 discuz

区块链批量转账工具:PandaTool一键空投方便快捷

[复制链接]
发表于 2023-10-21 07:56:55 | 显示全部楼层 |阅读模式
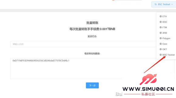
在加密货币世界中,代币批量空投是一项常见任务,无论是为了分发奖励、支付多个参与者,还是推广新代币,都需要一个批量转账工具来完成。* Z1 x" Z* E  g$ q1 D/ }% _. M
- `' j3 N+ o0 A. H( r6 R0 J7 Z

( B$ L3 f( v  I, K  e: E' W* S  s+ X在目前所有主流的批量转账工具中,PandaTool的收费是最低的,流程是最简单的。在PandaTool上进行批量转账,一次收费0.005个BNB,费用比市场上低了80%。
0 T3 O; n5 i* ]- p# n& y9 H
/ }+ s8 E+ h% G& n! @9 w5 B3 h+ h2 O. `) Y

$ u; u; p. n2 `% A% v 区块链批量转账工具:PandaTool一键空投方便快捷-1.jpg : U& \6 e# S8 {- q1 f1 L8 v* j
* G$ W+ u8 M4 {
区块链批量转账工具:PandaTool一键空投方便快捷-2.jpg
http://www.simu001.cn/x282754x1x1.html
最好的私募社区 | 第一私募论坛 | http://www.simu001.cn

精彩推荐

回复

使用道具 举报

您需要登录后才可以回帖 登录 | 立即注册

本版积分规则

QQ|手机版|Archiver| ( 桂ICP备12001440号-3 )|网站地图

GMT+8, 2025-11-1 08:03 , Processed in 0.579650 second(s), 34 queries .

Powered by www.simu001.cn X3.4

Copyright © 2001-2021, Tencent Cloud.

快速回复 返回顶部 返回列表